今天是2025年8月13日,星期三,北京,晴
我们继续看RAG方向,这次集中在问数这个场景。
讲几个方案,一个是Demo级大模型问数开源项目SQLBot实现解析,看看实现细节。另一个是再看TableRAG的几个思路,看看真多文档中的表格,怎么做RAG,连同之前讲过的,温故而知新。
多总结,多归纳,多从底层实现分析,会有收获。
一、Demo级大模型问数开源项目SQLBot实现解析
大模型问数开源工作,chatbi开源项目进展,https://dataease.cn/sqlbot/v1/,https://github.com/dataease/SQLBot,打的旗号是结合RAG,那么,我们来从代码角度出发,看看到底怎么实现的?
先说具体结论,SQLBot这个RAG做SQL的项目,贡献在于一个轻量化的流程,以及一堆prompt。思路设计还不错。但性能全靠prompt,效果会处于demo环节,理论上会比vanna,opentex2sql好一些,完备一些。适合做demo。但做生产,还会很大差距。
我们拆开来看。
1、SQLBot用RAG做SQL的流程
流程分成四步骤;
1)问题接收处理
用户通过聊天界面提交问题,系统通过/chat/question接口接收请求。
2)数据源选择与模式检索
选择合适的数据源,并获取数据库模式信息作为检索的知识库,数据源选择主要通过LLMService.select_datasource()执行。
首先,获取可用数据源列表
首先根据用户类型获取数据源列表。普通用户从当前工作空间(oid)获取数据源,助手模式通过外部API获取数据源。
如果有多个数据源,系统使用LLM进行选择,使用包含数据源信息的提示词,让LLM根据用户问题选择最合适的数据源,选择数据源后,系统进行配置。
其次,模式检索,分四个step。
step1:获取数据库模式,根据数据源类型,通过不同方式获取数据库模式,普通数据源使用get_table_schema()函数;助手数据源通过AssistantOutDs.get_db_schema()获取
step2:获取表结构,使用数据库特定的SQL查询来发现表结构,支持的数据库类型包括MySQL(查询information_schema.TABLES);PostgreSQL(查询pg_class和pg_namespace);Oracle(查询DBA_TABLES和DBA_VIEWS);SQLServer(查询INFORMATION_SCHEMA和系统表)
step3:获取字段信息,每种数据库都有特定的字段查询逻辑,获取字段名、类型和注释信息-
step4:模式格式化,获取的数据库模式会被格式化为标准的M-Schema格式,用于后续的SQL生成
3)SQL生成。这里会使用系统使用预定义的模板来格式化提示词。
2、其他几个关注的细节
其一,上下文过长的问题,对历史对话消息有明确的数量限制。在LLMService中设置了base_message_count_limit=5,用于限制历史消息的数量。在初始化消息时,会截取最近的几条历史记录:使用last_sql_messages[count_limit:]来限制历史消息的数量。在语法格式上,使用了M-Schema格式来表示数据库模式,格式相对简洁。

其二,多表查询的问题,SQLBot在处理涉及多表查询的用户问题时,会保留和使用多个表。流程是:通过select_datasource()选择数据源后,会获取该数据源下所有已配置的表->调用get_table_schema()函数来获取完整的数据库模式,这个函数会包含数据源中所有已选择的表->获取的多表模式信息会被格式化为M-Schema格式,包含所有表的结构信息,这个完整的多表模式会作为系统提示词的一部分传递给LLM->在SQL生成过程中,LLM根据用户问题和提供的多表模式信息,自动识别需要使用的表,并在返回的JSON中包含所用到的表名。

此外,另一种解决方式,也下放到前端环节,如前端表选择界面,用户在配置数据源时可以选择多个表,支持最多30个表的选择。前端提供了完整的多表选择界面,包括搜索、批量选择等功能。如果是用户自己选择多表,多表查询的逻辑就变成:数据源配置阶段:用户选择需要包含的多个表-》查询处理阶段:系统将所有已选择表的模式信息提供给LLM->SQL生成阶段:LLM根据用户问题自动选择需要的表进行查询->执行阶段:系统基于生成的SQL中实际使用的表进行权限检查和执行。
其三,安全性问题,表信息的后续处理上,生成的SQL会被解析,提取其中使用的表名,这些表名会用于后续的权限过滤和动态SQL处理。
其四,里面的BI可视化部分,通过给定的问题和SQL生成JSON以进行数据可视化,也是靠prompt提示llm,涉及到不同的表,可视化组件。

其五,关于sql问题的推荐部分,也依靠设定prompt来做,如:您的任务是根据给定的表结构,用户问题以及以往用户提问,推测用户接下来可能提问的1-4个问题,也是通过llm提示。

其六,其他功能,都是清一色prompt。如数据分析师,根据给定的数据分析数据,并给出分析结果。一个数据分析师,根据给定的数据进行数据预测,我将以JSON格式给你一组数据,预测之后的数据(一段可以展示趋势的数据,至少2个周期),用json数组的格式返回,返回的格式需要与传入的数据格式保持一致。

二、再看TableRAG的几个思路
既然说到要做问数,就会自然的涉及到TableRAG的工作,所以,可以看几个工作,结合之前讲到的。
1、《表格RAG可以怎么做?推理大模型存在“心口不一”?》https://mp.weixin.qq.com/s/cT4q7Fz6QW6fUIX927b5Gg,里面讲到两个工作:
1)《TableRAG: Million-Token Table Understanding with Language Models》(https://arxiv.org/pdf/2410.04739),核心思想是通过结合查询扩展、模式检索和单元格检索来提高表格理解的效率。

2)《GTR: Graph-Table-RAG for Cross-Table Question Answering》,https://arxiv.org/pdf/2504.01346,主要思想是提了一个方案,将表格语料库重组为异质超图并采用多层次检索过程,增强跨表格问答任务的性能。

2、《表格RAG项目解读:一个过滤+澄清补充的数据工程式思路》(https://mp.weixin.qq.com/s/ZwEj2Kc9Le1uOi1E7EVXJw),在https://github.com/YuhangWuAI/tablerag,解决的问题是从大量表中检索相关表。思路有点怪,输入用户query,先做大表过滤,拿到过滤结果后再补充额外特征信息,然后组织后送LLM生成,设计其实不是很合理,速度会很慢

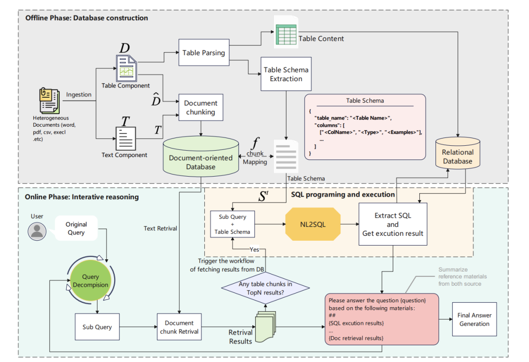
3、《TableRAG: A Retrieval Augmented Generation Framework for Heterogeneous Document Reasoning》(https://arxiv.org/pdf/2506.10380,https://github.com/yxh-y/TableRAG/tree/main)
因为表格具有行列 interdependency(相互依赖),而文本是序列性的,二者融合推理难度大,将表格线性化为文本(如 Markdown)并分块,破坏表格固有结构,导致信息丢失。
所以,主要思路是采用混合(SQL 执行和文本检索)框架,统一文本理解和对表格数据的复杂操作,通过上下文敏感的查询分解、文本检索、SQL 编程与执行以及组合式中间答案生成这四个步骤进行迭代操作。
看下思路:
1)离线建库阶段
从异构文档中提取表格(D)和文本(T),将表格转换为Markdown格式,并与文本一起分块,嵌入为向量构建文本知识库。
然后,构建表格schema数据库,用标准化模板描述每个表格的结构(表名、列名、类型、示例),并建立分块与原表格schema的映射,确保分块与整体结构关联,最终将表格存入MySQL,支持后续SQL执行。

2)在线迭代推理阶段
包括四步核心流程。
step1,上下文敏感查询分解,识别查询中需要文本或表格处理的部分,结合检索到的表格schema生成子查询(q_t),需理解数据结构而非仅语法分割;
step2,文本检索。向量召回将子查询与文本/表格分块的向量计算余弦相似度,取Top-N候选,然后语义重排序:用更精细的相关性模型筛选Top-K结果。
step3,SQL编程与执行。 若检索结果含表格分块,通过映射获取对应schema,调用LLM生成SQL并在MySQL中执行,得到结果(e_t),相比Python更高效处理大规模数据和复杂计算,确保符号执行的精确性。
step4,组合式中间答案生成。融合SQL执行结果(e_t)与文本检索结果,交叉验证一致性,根据可靠性加权生成子查询答案(a_t),迭代至无新子查询,输出最终答案(A=a_T)。


