-
RAG 让你的 AI 更聪明
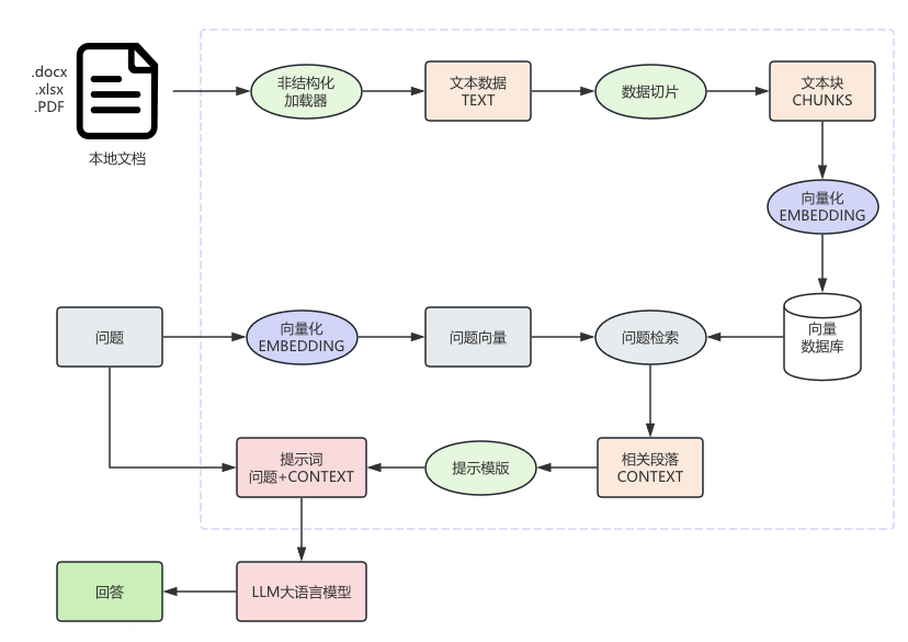
今天想跟大家分享一个让大语言模型(LLM)“开挂”的技巧——RAG:检索增强生成(Retrieval-Augmented Generation)。如果你用过 ChatGPT 或其他大模型,一定遇到过这些问题:🔍 知识过时:模型可能只知道训练数据截止前的事情。🔒 无法访问私有资料:比如公司的内部文档、最新的 PDF 报告。这就是 LLM 的天然局限。而 RAG 的目标,就是给模型实时查资料的能力,让…- 0
- 0
-
多少做RAG的人,连分词都搞不定? Milvus Analyzer指南
analyzer如何避免大模型把《无线电法国别研究》理解成无线电,法国别研究?正文开始前,我们先复习个RAG人与向量数据库er的噩梦Milvus 宣称2.5 版本就已经引入了全文检索(Full-text Search)结果你搭了个RAG后发现地名、人名、专有词汇全!都!检!索!不!出!来!比如,《鲁迅全集》中,能检索到“藤野先生”却检索不到“藤野”;做半导体术语,能搜“EUV”能搜“光刻机”就是搜…- 0
- 0
-
先分块再向量化已经过时!先embedding再chunking才是王道
先embedding再chunking的时代来了。在RAG应用开发中,第一步就是对于文档进行chunking,chunk质量会直接决定整个RAG检索的质量。过去,行业通常会采用先chunking再embedding,最后检索、生成的思路进行。但这个思路中,在chunking环节,无论是固定长度分块,还是递归分块,其实都解决不了精度和上下文的平衡的问题。在此背景下,先embedding再chunki…- 0
- 0
-
AI检索增强中路由模型的使用
分享与检索增强式生成相关的项目中的一个技术点也就是在多轮的对话中当用户提出问题之后我们是否需要一个专门的步骤或者说使用一个路由模型来判断用户所提出的这个问题是否需要文档检索还是不检索文档,由背后的模型来直接回答那么为什么需要这么一个步骤举例来说比如在对话中用户提出一个问题“请使用表格或者流程图对上面的内容进行总结”很显然用户提出这个问题是不需要去检索文档的(因为用户这里只是想总结之前的内容)但是用…- 0
- 0
-
HybRAG:混合文本和知识图谱的RAG框架
在当今信息爆炸的时代,我们常常需要从半结构化知识库(Semi-structured Knowledge Base, SKB)中获取信息来回答复杂问题。这类知识库既包含文本文档,也包含实体之间的关联关系。然而,许多现实中的问题属于“混合型问题”,即同时需要文本信息和关系信息才能正确回答。传统的检索方法往往难以兼顾这两类信息:传统RAG 只检索文本,忽略了实体之间的关系;图RAG(GRAG)…- 0
- 0
-
“生成幻觉”(Hallucination)和“知识时效性”不足引发的架构范式变革
导读 纯粹依赖 LLM 参数化知识的架构已暴露出其固有缺陷——即“生成幻觉”(Hallucination)和“知识时效性”的不足。RAG(Retrieval-Augmented Generation,检索增强生成)正是为解决这一架构级工程命题而诞生的范式。然而,随着应用场景的深化,RAG 的架构设计变得日益复杂。因此,如何基于实际的业务场景选择合理的RAG架构,是目前业务场景…- 0
- 0
-
关于RAG系统在多轮对话中的问题改写(优化)方法—使用历史记录改写问题
“ 基于大模型的RAG多轮对话功能,其检索增强的流程和实际业务的场景可能会存在一定的冲突,而这个平衡点却很难把握。”在之前的文章中有讲过一个RAG检索优化的方法论,简单来说就是通过对问题进行改写和优化;比如说用户输入一个问题query,但由于我们无法控制用户的行为,因此用户输入的内容query可以是任何东西,包括可能存在错别字,语义错误,甚至是一些无意义内容。面对这种情况,特别是在多轮对…- 1
- 0
-
你的RAG知识库,真的“喂”对数据了吗?拆解dify分段策略,告别无效召回
dify源码的解析上一篇推文中,我们亲手实现了 RAG 系统中 5 种实用的文本分段策略,感受到了“手搓”代码的扎实感。今天,我们将更进一步,直接“潜入”广受好评的低代码平台 dify 的源码内部,一探究竟 —— 它究竟是如何优雅且高效地完成知识库文件的分段、向量化与存储的?通过这次对 dify 源码的拆解,我们希望能为大家揭开一个成熟 RAG 系统在数据预处理层面的设计思路与工程实现,…- 1
- 0
-
基于大模型的智能问答场景解决方案——RAG提升召回率的关键
“ 知识库的质量才是RAG系统的核心,任何优化手段都是建立在高质量知识库的基础之上。”在目前大模型应用场景中智能问答应该是一个主流的应用方法,在很多领域智能问答已经部分取代人工,不但大大降低了企业的人工成本,而且能够做到7*24小时在线,能够及时解决用户问题。而具体的应用场景有智能客服,业务咨询,医疗教育,金融投资等等多种行业;但目前为止很多人可能还认为AI只适用于那些大型互联网公司,和…- 0
- 0
-
用合成数据评测 RAG 系统:一份可直接上手的 DeepEval 实操指南
在构建 RAG(Retrieval-Augmented Generation,检索增强生成)系统的过程中,很多人都有这样的困惑:“模型看起来能回答问题,但到底是不是在胡说八道?” “Retriever 到底找得准不准?” “我该怎么知道系统整体是不是可靠的?”这些问题的根源在于——我们缺乏系统化的评测方法。 尤其在项目早期,还没有真实用户数据时,想要验证 RAG 流程的效果就更加困难。今天,我们就…- 0
- 0
-
2025 年 RAG 最佳 Reranker 模型
检索增强生成(RAG) 标志着自然语言处理向前迈出了重要一步。它允许大型语言模型(LLM) 在创建响应之前检查训练数据之外的信息,从而提高其性能。这意味着 LLM 可以很好地处理特定的公司知识或新信息,而无需进行昂贵的重新训练。RAG 的重排序器在优化检索到的信息方面发挥着至关重要的作用,确保提供最相关的上下文。RAG 将信息检索与文本生成相结合,从而生成准确、相关且听起来自然的答案。为什么初始检…- 0
- 0
-
HiRAG问答流程深入分析
前言近期一直在做知识图谱问答,参考了不少前沿的GraphRAG论文思想,这篇文章,主要深入分析下HiRAG是如何工作的。项目结构对GraphRAG不熟悉的同学,可以先看看 LightRAG 或者 微软的 GraphRAG知识图谱构建graph TD subgraph "知识图谱构建" …- 0
- 0
-
LightRAG × Yuxi-Know——「知识检索 + 知识图谱」实践案例
一、LightRAG:把“图结构”装进 RAG 的双层检索大脑LightRAG 的核心设计思路是:在传统向量召回基础上,显式引入知识图谱(KG),形成“低层语义块 + 高层图结构”的双层检索,让答案既能对齐语义又能走通逻辑路径。近期它还把多模态接进来了,并提供了开箱即用的 Server/UI/Docker 形态,易于部署集成。你能得到什么:•多模态 RAG(文本 / 图片 / Offic…- 0
- 0
-
PG用户福音|一次性搞定RAG完整数据库套装
一次性搞定构建RAG的完整数据库套件要在数据库中构建高效的RAG, 除了向量搜索能力还需要什么?FTS: 关键词(特征)检索multi-vectors search: 支持细粒度相似性查询, 传统向量检索基于聚合向量(也就是句子中所有token的向量聚合成1个向量后进行检索, 将丢失token的特征; 这也是为什么混合搜索会兴起的原因之一!)《不是混合搜索? 另一种解决方案提高向量搜索结果相关性!…- 0
- 0
-
任何格式RAG数据实现秒级转换!彻底解决RAG系统中最令人头疼的数据准备环节
传统RAG系统开发者都知道,从PDF、Word、音频等复杂文件中提取结构化文本,往往需要整合多个工具、编写大量胶水代码,整个流程耗时费力且容易出错。而Docling将这个过程简化为5分钟的自动化流程,支持PDF、DOCX、PPTX、XLSX、HTML、音频、视频字幕等多达15种文件格式,并提供开箱即用的智能分块策略。其核心价值在于彻底解决RAG(检索增强生成)系统中最令人头疼的数据准备环节。Doc…- 0
- 0
-
总结了 13 个 顶级 RAG 技术
AI 能否大规模生成真正相关的答案?我们如何确保它理解复杂的多轮对话?我们如何防止它轻率地吐出错误的事实?这些都是现代 AI 系统面临的挑战,尤其是使用 RAG 构建的系统。RAG 将文档检索的强大功能与语言生成的流畅性相结合,使系统能够基于上下文感知、基于事实的响应来回答问题。虽然基本的 RAG 系统在处理简单任务时表现良好,但在处理复杂查询、幻听以及长时间交互中的上下文记忆时,它们往往会遇到问…- 0
- 0
-
企业级 RAG 系统实战(2万+文档):10 个项目踩过的坑(附代码工程示例)
So,从这篇开始,我会把日常闲暇时观摩的一些海外优质内容整理和加工后,附上自己的不同观察和思考也通过文章或者视频的形式发布出来,给各位做个参考。主要聚焦在 Reddit、Medium、X、Youtube 等平台。这篇就以 Reddit 上 r/AI_Agents 中一个月前发布的一篇有 905 upvotes 的帖子做个翻译整理。这篇试图说清楚:原帖的中文翻译(人话版)、原帖中四个工程要点的代码示…- 0
- 0
-
RAG-Anything × Milvus:读PDF要集成20个工具的RAG时代结束了!
AI落地主流场景之一是知识库,而做知识库,必定少不了PDF文件。传统RAG要想精准读取这些图文并茂的PDF,就需要集成PyPDF2、OpenCV、Camelot、Tesseract等多个工具,系统庞杂且低效。此外,不同 PDF 各有侧重:报告重图表、财报重表格、论文重公式,如何精准调用这些工具同样难度不低。香港大学数据科学学院刚刚开源的RAG-Anything项目,结合开源的Milvus向量数据库…- 0
- 0
-
RAGFlow 实践:公司研报深度研究智能体
背景金融机构的投资研究部的实际工作中,每天都会接触大量行业和公司的分析报告、第三方研究数据以及实时市场动态,信息来源多元且分散。金融分析师的工作是根据以上信息,快速形成明确的投资建议,比如具体推荐哪只股票、如何调整持仓比例,或是预判行业下一步走向。由此,我们开发了“智能投研助手”,帮金融分析师快速整理信息。它能自动抓取公司数据、整合财务指标和研报观点,让分析师几分钟就能看清一只股票值不值得买,不用…- 0
- 0
-
Chonkie:开源、轻量、极速的 RAG 分块神器 🦛
在不断扩展的大模型上下文里,分块不仅是技术需求,更是确保模型效率的关键手段。然而,面对大部分冗杂的分块工具,不少开发者需要更直接、更有效的解决方案。这时,Chonkie — 一款专为分块任务设计的轻量工具 — 应运而生,成为了 RAG 应用开发中的绝佳帮手。为什么需要分块?随着语言模型能够处理的上下文不断增加,在提供丰富上下文的同时也带来了计算速度与内存开销的挑战。通过分块,…- 0
- 0
-
Embedding与Rerank:90%的RAG系统都搞错了!为什么单靠向量检索会毁了你的AI应用?
文章概要作为一名深耕RAG系统多年的技术专家,我发现太多人在embedding和rerank的选择上犯了致命错误。今天我要用最直白的方式告诉你:embedding就像雷达,负责快速扫描海量信息;而rerank则是精准制导系统,确保命中目标。通过实际案例和技术对比,你会发现rerank绝不是锦上添花,而是决定系统成败的关键环节。想象一下,你正在茫茫大海中寻找一艘沉船。如果只靠望远镜快速扫…- 0
- 0
-
存算一体破局向量检索瓶颈,IBM放出王炸VSM:性能飙升100倍,能效碾压GPU千倍,RAG要变天?
生成式人工智能,特别是以检索增强生成(Retrieval-Augmented Generation, RAG)为代表的技术范式,正从根本上重塑企业与海量非结构化数据的交互方式。RAG通过从外部知识库中检索相关信息来“锚定”大型语言模型(LLM),有效缓解了模型幻觉,使其生成的内容更具事实性和时效性。这一流程将向量数据库从一项利基技术推向了人工智能技术栈的核心,使其成为支撑下一代智能应用的关键基础设…- 0
- 0
-
RAG在B站大会员中心数据智能平台的应用实践
在数字化浪潮中,数据已成为企业的核心资产。在B站大会员中心部门,数据智能平台扮演着举足轻重的角色。它不仅要处理和分析大规模的会员数据,为会员服务的优化和拓展提供坚实的数据支撑,还要满足业务对于数据洞察的多样化需求。传统的数据查询方式依赖专业的SQL语句,这对于非技术背景的业务人员来说,无疑是一道难以跨越的门槛。他们往往有明确的业务问题,却因为缺乏SQL技能而无法快速获取所需数据。例如,运营人员想要…- 0
- 0
❯
购物车
优惠劵
搜索
扫码打开当前页

联系我们
返回顶部
幸运之星正在降临...
点击领取今天的签到奖励!
恭喜!您今天获得了{{mission.data.mission.credit}}积分
我的优惠劵
-
¥优惠劵使用时效:无法使用使用时效:
之前
使用时效:永久有效优惠劵ID:×
没有优惠劵可用!























