



👉点击跳转 GitHub 仓库链接
🚀 技术路线

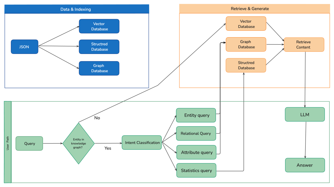
🚀 项目概述
Datacapsule结合了图数据库、向量检索和智能推理的强大功能,提供精准的信息检索和问答能力。系统智能地通过多个检索路径(向量检索、图遍历和结构化数据库查询)路由查询,以提供全面准确的响应。
🌟 核心特性
- 🔍 多路径检索
:在向量检索、图遍历和SQL查询之间进行智能路由 - 🧠 智能问题理解
:自动将查询分类为实体、关系、属性和统计问题 - 📊 知识图谱管理
:使用NetworkX进行动态图构建和可视化 - ⚡ 轻量级向量数据库
:内置NanoVector进行高效语义检索 - 🔄 实时通信
:使用SSE(服务器发送事件)进行流式响应 - 🎯 Mini-React框架
:轻量级智能推理调度器 - 🌐 现代化前端
:React 18 + Vite + TailwindCSS界面 - 📈 性能优化
:结构化数据缓存和高效查询处理
🏗️ 系统架构

🔧 技术栈
后端
- 框架
:FastAPI - 数据库
:SQLite + NanoVector + NetworkX - AI集成
:Mini-React + 标准OpenAI协议 - 通信
:SSE(服务器发送事件) - 语言
:Python 3.8+
前端
- 框架
:React 18 + Vite - 样式
:TailwindCSS - 状态管理
:React Hooks - 通信
:SSE客户端 - 语言
:TypeScript + JavaScript
🎯 查询类型与检索策略
|
|
|
|
|---|---|---|
| 实体查询 |
|
|
| 关系查询 |
|
|
| 属性查询 |
|
|
| 统计查询 |
|
|
| 一般查询 |
|
|
现实世界场景中的知识图谱
实际场景通常涉及更复杂、更多样化的数据集。输入数据可能采用纯文本以外的各种文件格式。那么如何扩展基于知识图谱的RAG应用程序来处理此类场景呢?
处理大型且多样化的数据集
随着输入数据的大小和复杂性的增加,知识图谱提取过程可能会变得更具挑战性。以下是一些处理大型多样化数据集的策略:
- 分布式知识图谱构建
:对于非常大的数据集,知识图谱构建过程可以并行化,并分布在多台机器或集群上。这可以通过对数据集进行分区并并行提取知识图谱来实现,然后将其合并为一个统一的知识图谱。 - 增量知识图谱更新
:无需在新数据可用时从头开始重建整个知识图谱,而是可以采用增量方法。这涉及使用新信息更新现有知识图谱,同时保留现有知识和关系。 - 特定领域的知识图谱提取
:对于跨多个领域或主题的数据集,开发特定领域的知识图谱提取流程可能大有裨益。这些流程可以根据与每个领域相关的术语、实体和关系进行定制,从而提高提取的知识图谱的准确性和完整性。 - 知识图谱融合与集成
:处理来自多个来源的数据时,可能需要将提取的知识图谱融合或集成为统一的表示形式。这可能涉及实体解析、关系对齐和冲突解决等技术,以确保一致性并避免冗余。
处理不同的文件类型
在实际场景中,数据可以采用各种文件格式,例如 PDF、Word 文档、电子表格,甚至是 JSON 或 XML 等结构化数据格式。要处理这些不同的文件类型,您可以使用以下策略:
- 文件转换:
许多库和工具可以将不同的文件格式转换为纯文本。例如,您可以使用pdfplumber或 tika 等库从 PDF 文件中提取文本,或者使用 python-docx 从 Word 文档中提取文本。 - 自定义文件加载器
: LangChain提供了一个DocumentLoader接口,允许您为特定文件类型创建自定义加载器。您可以通过继承DocumentLoader并重写 load 方法来处理所需的文件格式,从而实现您自己的加载器。 - 结构化数据处理:
对于 JSON 或 XML 等结构化数据格式,您可以使用 pandas 或lxml等库来解析和提取相关信息,然后将其传递给知识图提取管道。 - 多模态知识图谱提取
:在某些情况下,输入数据可能是多模态的,既包含文本,也包含其他模态,例如图像或视频。在这种情况下,您可以探索多模态知识图谱提取技术,该技术将基于文本的提取与计算机视觉或其他特定模态的方法相结合。
这些策略将帮助您扩展基于知识图的RAG应用程序,以处理更复杂和多样化的数据集以及更广泛的文件类型。
值得注意的是,随着输入数据的复杂性增加,知识图谱提取过程可能需要更多特定领域的定制和调整,以确保结果准确可靠。

挑战
在现实世界中为RAG应用程序设置知识图谱可能是一项复杂的任务,面临诸多挑战。
知识图谱构建
构建高质量的知识图谱是一个复杂且耗时的过程,需要大量的领域专业知识和投入。从各种数据源中提取实体、关系和事实,并将它们集成到连贯的知识图谱中可能极具挑战性,尤其是在处理庞大且多样化的数据集时。这需要理解领域、识别相关信息,并构建一个能够准确捕捉关系和语义的结构。
数据集成和互操作性
RAG 应用程序通常需要集成来自多个异构数据源的数据,每个数据源都有各自的结构、格式和语义。确保数据一致性、解决冲突以及跨不同数据源映射实体和关系并非易事。这需要仔细的数据清理、转换和映射,以确保知识图谱能够准确地呈现来自不同来源的信息。
知识图谱的维护与演化
知识图谱并非静态的。随着新信息的出现或现有信息的变化,它们需要不断更新和维护。保持知识图谱与不断发展的数据源保持一致可能是一个资源密集型的过程。它涉及监控数据源的变化、识别相关更新,并将这些更新传播到知识图谱,同时保持其完整性和一致性。
可扩展性和性能
随着知识图谱规模和复杂性的增长,确保图谱数据的高效存储、检索和查询变得越来越具有挑战性。可扩展性和性能问题可能会出现,尤其是对于查询量巨大的大规模RAG应用程序而言。优化知识图谱的存储、索引和查询处理技术对于维持可接受的性能水平至关重要。
查询复杂性和推理
虽然知识图谱擅长表示复杂关系并支持多跳推理,但构建和执行利用这些功能的复杂查询可能颇具挑战性。开发高效的查询处理和推理算法是一个活跃的研究领域。理解知识图谱系统的查询语言和推理能力对于有效发挥其全部潜力至关重要。
缺乏标准化
目前,知识图谱的表示和查询缺乏广泛采用的标准,这可能导致互操作性问题和供应商锁定。不同的知识图谱系统可能使用不同的数据模型、查询语言和 API,这使得在它们之间切换或与其他系统集成变得非常困难。采用或开发标准可以促进互操作性,并减少供应商锁定。
可解释性和透明度
虽然知识图谱可以提供可解释且透明的推理,但确保推理过程易于最终用户解读和理解可能是一项挑战,尤其是对于复杂的查询或推理路径而言。开发用户友好的界面和解释,清晰地传达推理过程及其基本假设,对于赢得用户信任和采用至关重要。
特定领域的挑战
根据领域和应用的不同,可能还存在特定于该领域的其他挑战,例如处理特定领域的术语、本体或数据格式。例如,在医学领域,处理复杂的医学术语、编码系统和隐私问题可能会给知识图谱的设置和使用增加额外的复杂性。
尽管存在这些挑战,知识图谱仍为RAG应用提供了显著优势,尤其是在表示结构化知识、支持复杂推理以及提供可解释且透明的结果方面。通过精心设计的知识图谱、制定数据集成策略并运用高效的查询处理技术来应对这些挑战,对于成功实现基于知识图谱的RAG应用至关重要。



