前段时间大家都在传“Vibe Coding”(氛围感编程),仿佛写代码就是喝着咖啡动动嘴皮子。但作为技术人,我们不仅要懂“氛围”,更要懂“原理”。
Anthropic 官方给 Claude 定义的 excel skill。 这不仅仅是一段代码,我认为它是大模型与实体文件交互的优秀范例。很多人觉得给 AI 加个功能就是写个 Function Call,但看了这份源码,你会发现——原来官方是这样教 AI 玩转 Excel 的。
这个 skill 把 “如何写一个好的 Claude Skill” 的套路暴露得一清二楚:整个仓库没有任何花里胡哨的框架,核心就靠一份结构良好的说明文档 + 少量配套脚本,就把复杂的 Excel 场景跑通了。
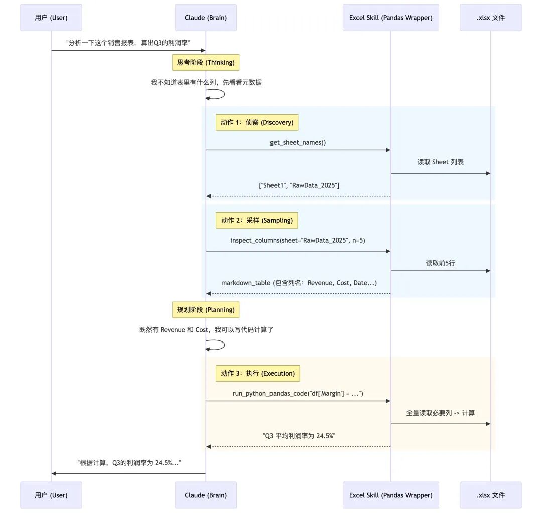
核心架构图


下面是核心要点目录:
01、在 SKILL.md 中描述“行为规约层”:零公式错误的铁律
02、用反例教学:用错误代码“调教”模型
03、为了省 Token 的“探针”设计
04、错误处理的“反弹机制
05、用 LibreOffice + recalc.py 做“结果兜底校验闭环”
源码核心要点
01、在 SKILL.md 中描述“行为规约层”:零公式错误的铁律
源码(节选):
### Zero Formula Errors
- Every Excel model MUST be delivered with ZERO formula errors (#REF!, #DIV/0!, #VALUE!, #N/A, #NAME?)
### Formula Construction Rules
#### Assumptions Placement
- Place ALL assumptions in separate assumption cells
- Use cell references instead of hardcoded values in formulas
- Example: Use =B5*(1+$B$6) instead of =B5*1.05
#### Formula Error Prevention
- Verify all cell references are correct
- Check for off-by-one errors in ranges
- Ensure consistent formulas across all projection periods
- Test with edge cases (zero values, negative numbers)
- Verify no unintended circular references
### Formula Verification Checklist
- **Test 2-3 sample references**: Verify they pull correct values before building full model
- **Row offset**: Excel rows are 1-indexed (DataFrame row 5 = Excel row 6)
- **Division by zero**: Check denominators before using `/` in formulas (#DIV/0!)
- **Cross-sheet references**: Use correct format (Sheet1!A1) for linking sheets
解读:
这段看似只是“写文档”,本质上是在给 Claude 加一层领域 DSL(领域规则语言):
-
• 把“零公式错误”设成强约束,模型在生成方案和代码时会自动偏向更保守、更审慎的写法。 -
• 把“假设分离”、“禁止硬编码”这类 Excel best practice,用 checklist 的形式具体化,等于告诉模型:你不仅要算对,还要“会建模”。 -
• 把常见坑(off-by-one、行列偏移、交叉表引用)显式写出来,就是在给模型“注入经验”,减少那种 LLM 最容易犯的小失误。
启示:
-
• 下次自己写 Claude Skill 时,可以照抄这个套路: -
• 不要只写“这是个什么能力”,要写清楚“什么是错误的行为”(比如:禁止硬编码、禁止修改既有模板格式)。 -
• 用 checklist 的形式,把“容易出错的细节”列清楚——模型会真的按这个 checklist 来思考和自检。 -
• 把“业务经验”变成显式的规则文本写进 SKILL.md,而不是心里默念“希望模型懂”。
换句话说:好的 Skill,不是多长代码,而是把“人类专家的职业习惯”写成一份可执行的行为约束。
02、用反例教学:用错误代码“调教”模型
源码(节选):
# ❌ WRONG - Hardcoding Calculated Values
# Bad: Calculating in Python and hardcoding result
total = df['Sales'].sum()
sheet['B10'] = total # Hardcodes 5000
# Bad: Computing growth rate in Python
growth = (df.iloc[-1]['Revenue'] - df.iloc[0]['Revenue']) / df.iloc[0]['Revenue']
sheet['C5'] = growth # Hardcodes 0.15
# ✅ CORRECT - Using Excel Formulas
# Good: Let Excel calculate the sum
sheet['B10'] = '=SUM(B2:B9)'
# Good: Growth rate as Excel formula
sheet['C5'] = '=(C4-C2)/C2'
解读:
这里有两个非常妙的点:
-
• 用“错误代码示例”来塑造行为边界:它不是抽象地说“不要硬编码”,而是给出一整段“错误写法”+ 注释 # Bad,这对 LLM 来说是非常强的负样本信号。 -
• 把“好代码”写成模板,让模型直接复用模式:“坏写法”用 Python 先算再写值;“好写法”则把 Excel 视为计算引擎,Python 只写公式字符串。模型以后在类似场景自然就会 copy 这种 pattern。
启示:
写 Skill 时,不要吝啬“反例”:
-
• 针对你特别怕模型犯错的地方,比如:面对金额字段乱用 float 精度、ID 字段自动转 int、HTML 乱拼字符串,最好写出 “错误示范 + 正确示范” 两段代码。 -
• 给出典型模式,而不是只讲原则。LLM 对“模式”比对“抽象说教”敏感得多。
可以给 Claude 的 API / Agent 写 Skill 时,预留一个章节专门叫:“❌ 常见错误写法 / ✅ 推荐写法”,用这个方式强行把模型“调到你想要的风格”。
03、为了省 Token 的“探针”设计
我们通常写 Excel 读取工具,上来就是 read_excel。但官方 Skill 的定义极其克制。
源码(节选):
# 这是一个 Tool 定义的抽象逻辑
def inspect_sheet_head(filepath, sheet_name, n_rows=5):
"""
Reads the first n_rows of the sheet to understand structure.
Crucial: Converts output to Markdown Table for LLM readability.
"""
df = pd.read_excel(filepath, sheet_name=sheet_name, nrows=n_rows)
# 重点:转化为 LLM 最容易理解的 Markdown 格式,且只给表头和前几行
return df.to_markdown(index=False)
解读:
这就好比你去相亲,不会上来就查户口本(全量读取),而是先看个照片(Head)。 这段逻辑的精妙之处在于 nrows=5 和 to_markdown()。
-
• Token 经济学:一个 10万行的 Excel 可能有 500M Token,直接读必死。只读前 5 行,消耗极低,但足以让 LLM 理解列名和数据格式(是日期还是数字)。 -
• 格式对齐:LLM 训练数据里有大量 Markdown 表格,用 to_markdown 输出,模型理解的准确率远高于 CSV 或 JSON 格式。
启示:
做 RAG 或文档分析时,永远提供一个 peek (预览) 接口。让 AI 自己决定需不需要读更多,而不是一次性把饭喂到嘴里噎死它。
04、错误处理的“反弹机制
虽然代码里通常包含 Python 的 try-except,但 Skill 里的设计亮点在于如何把错误反馈给 LLM。
源码(节选):
try:
result = exec(generated_pandas_code)
return result
except KeyError as e:
# 不只是返回 Error,而是返回“引导性”错误信息
return f"Error: Column {e} not found. Please check column names using `inspect_sheet` and retry."
except Exception as e:
return f"Execution failed: {str(e)}. Review your code logic."
解读:
普通程序报错是给程序员看的(Stack Trace),但 Agent 的报错是给 AI 看的。 这里的 Highlights 在于:报错信息本身就是一条 Prompt。 当发生 KeyError 时,工具不仅仅说“错了”,而是建议“你去用 inspect_sheet 查一下再试”。这让 LLM 具备了 自我修复(Self-Healing) 的能力。
启示:
当你的 Tool 报错时,不要直接抛出异常栈。**把异常翻译成“下一步的行动建议”**返回给模型。让模型觉得:“噢,我懂了,我换个姿势再来一次。”
05、用 LibreOffice + recalc.py 做“结果兜底校验闭环”
调用示例:
python recalc.py output.xlsx 30
The script:
- Automatically sets up LibreOffice macro on first run
- Recalculates all formulas in all sheets
- Scans ALL cells for Excel errors (#REF!, #DIV/0!, etc.)
- Returns JSON with detailed error locations and counts
Example output:
{
"status": "success", // or "errors_found"
"total_errors": 0, // Total error count
"total_formulas": 42,
"error_summary": { // Only present if errors found
"#REF!": {
"count": 2,
"locations": [
"Sheet1!B5",
"Sheet1!C10"
]
}
}
}
解读:
这段设计直接把 Skill 从“写完就完事”提升到“可验证的工程流程”:
-
• openpyxl 写入的公式只是字符串,不会自动计算,必须借助 Excel/LibreOffice 引擎重算,这里用一个 recalc.py 做一键自动化。 -
• 脚本不仅重算,还遍历所有单元格,把 #REF!、#DIV/0! 等错误收集成 JSON,等于给模型一个“测试报告”。 -
• 在上层流程中,Claude 可以:
-
1. 先按规范写 Excel; -
2. 跑 recalc.py; -
3. 读 JSON,如果 status = errors_found,就自动定位到对应 cell 再修一次公式。
从 Skill 设计思路看,这是一个很典型的模式:
“LLM 生成 → 外部程序验证 → LLM 读取验证结果自修正”。
而且返回的是结构化 JSON,而不是一堆日志字符串,这一点非常关键——模型可以像处理普通数据那样去解析、统计、再生成修复代码。
启示:
写 Claude Skill 时,如果你的领域有现成的“权威校验器”,比如:JSON schema 校验器、TypeScript 编译器、SQL linter、Markdown 链接检查器,强烈建议加上。
让 Skill 明确规定:
写完必须跑校验工具;
-
• 校验工具输出结构化结果(JSON / YAML); -
• 出现错误时要按某个策略重试(比如只改有问题的语句)。
Skill 不是只教“怎么写”,还要教“写完怎么验,验完怎么改”。
一句话概括:优秀的 Skill,不只输出结果,还要自带 CI。
总结与思考
这个 xlsx Skill 的局限也很明显:
-
1. 逻辑主要依赖说明文档 + 一些示例,没有复杂的代码抽象,真正的“智能”还是在 Claude 本身,skill 更像“超长 system prompt + 工具协议”。 -
2. 所有最佳实践都偏向“专业财务/建模”风格,比如指定颜色编码、格式规则,可能不适合所有 Excel 轻量应用场景,需要你在自定义 Skill 时做适当裁剪。
但作为写 Skill 的模板,它传递了一个非常重要的理念:
一个好的 Claude Skill,本质上是“把领域专家的职业习惯写死成规约 + 用外部工具把结果验到没毛病”。
如果只用一句话收尾——
不要指望 Claude 自然长成专家,而是用一份好的 SKILL.md,把它调教成你想要的那种专家。


