众所周知,通用大模型并不总是「靠谱的专家」。
在企业级智能客服、知识库管理等场景中,它们常常一本正经地胡说八道——资料库明明有答案,却编出一段貌似合理的幻觉内容。为降低风险,越来越多企业引入文本Embedding,先精准提取信息,再交给大模型生成回复。
但新的问题也随之而来:Embedding 模型容易陷入「负迁移」困境。「负迁移」是指模型在原本训练的领域(比如通用语料)表现不错,但换到新领域,因为语境和表达方式有差异,其性能可能会急剧下降。
举个例子,把通用 Embedding 模型用在法律合同里,用户问「这份协议的甲方有哪些权利?」模型可能找不准答案。因为它依赖「甲方」「权利」这类通用语料里的常见搭配,反而忽略了合同中真正关键的表述,比如「许可方享有下述独家授权」。结果就是,检索出一些看似相关、实则无关的内容,错过了最该提取的信息。
为破解这一难题,腾讯优图实验室正式开源Youtu-Embedding——
这是一款面向企业级应用打造的通用文本表示模型,可同时胜任文本检索、意图理解、相似度判断、分类聚类等六大主流任务,既避免了「负迁移」的性能牵制,又具备即插即用的通用性。
开源后,开发者可直接使用Youtu-Embedding构建语义检索系统,也可以基于其训练框架,结合自身业务数据继续训练,打造更贴合自身场景的语义基础能力。

这款「全能」模型,是如何炼成的?我们用了三步——
//第一步:通读3万亿Token语料,打好语言底子
模型要具备强大的理解力,第一步就是把语言底子打牢。Youtu-Embedding 并不是在开源模型上做微调,而是从零开始训练,用3万亿Token的中英文语料,打下语言理解的基本盘。
同时,我们准备了充足的「数据燃料」,包括人工精标的语义任务数据、常见中文表达的真实语料,还有用大模型辅助生成并人工筛选的合成样本。这些数据不仅数量充足、结构清晰,更关键是贴近真实业务语境,为后续多任务协同训练打下语言理解基础。
//第二步:建好语义桥梁,让模型理解真实意图
语言模型天生擅长「生成」,但语义检索、相似度判断等任务,需要的是「理解」和「判断」能力。
我们引入大规模弱监督训练,让模型从「语言建模者」转变为真正的「语义理解者」。比如,用户问「这款产品保修多久?」和问「坏了可以免费修吗?」——一句是打听政策,一句是表达问题,用词和句式有差别,但语义相近,都是在问保修期。
通过这类训练,让模型学会识别「表达不同但意图一致」的句子,在向量空间中建立准确的语义映射。
//第三步:创新微调框架,多任务协同进化
要真正落地到业务场景中,还需要模型适配具体任务的复杂规则与多样需求。比如:检索任务,需要学会判断哪个文本更接近问题;分类任务,需要给内容打上合适标签……
每种任务的训练方式不同,如果一股脑塞给模型学,轻则混淆,重则能力互相干扰。为了解决「多任务训练」的问题,我们设计了一套创新的「协同-判别式微调框架」,核心做法包括:
● 统一格式:不同语义任务(如文本相似度、文本检索)的数据结构迥异,我们用统一建模方式实现格式统一,让模型不用切换理解不同的格式,就能适应不同任务;
● 差异化训练:我们为每类任务定制专属的损失函数——相当于针对不同的任务类型,设定不同的「评分标准」。比如,检索任务中,模型只需粗略判断文本与问题「相关」或「不相关」;语义相似度任务中,则要更细致地区分「非常相似」「有点相似」「基本无关」等不同程度。通过差异化设计,模型能明确每类任务该如何被评估、该往哪个方向优化,从而更精准地提升各项能力;
● 动态采样:不同任务难度不同、重要性也不同。我们引入了动态采样机制,让模型在训练过程中按阶段「合理分配精力」。就像安排课程表一样,模型不会所有任务一股脑儿混着学,而是「有计划地轮训」——今天重点练「检索」,明天专攻「语义相似度」。这种方式能让模型在各类任务上都学得扎实,既不会顾此失彼,也避免某些任务被「偏科」训练。

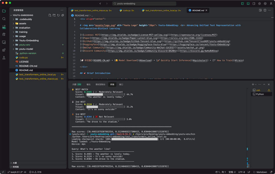
Youtu-Embedding本地实测效果图
Youtu-Embedding 的实力已经获得权威检验——
在中文语义评测基准CMTEB上,此前以77.46分的综合成绩登顶,成为表现最均衡的中文语义模型之一。

Youtu-Embedding可广泛应用于企业客服、智能问答、内容推荐、知识管理等场景,尤其适用于构建RAG检索增强生成系统。
同时,Youtu-Embedding支持集成至LangChain、LlamaIndex等主流框架,「开箱即用」,降低开发门槛,帮助开发者快速构建更智能的语义应用。
九月以来,腾讯优图实验室已陆续开源了Youtu-Agent和Youtu-GraphRAG、Youtu-Embedding。
我们相信,真正好用的 AI,不止于性能的提升,更在于底层能力的持续夯实与对开发者生态的长期开放。



