阿里云上线Agent工作台,开启AI运维第一步


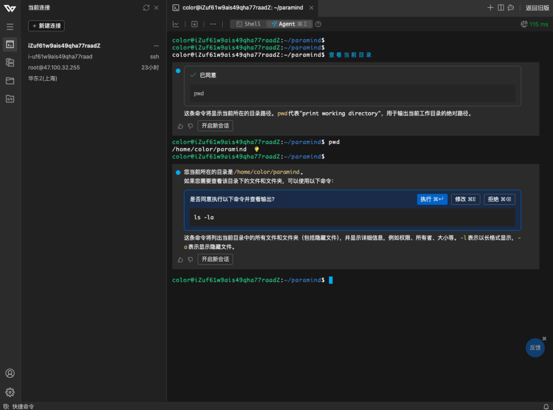
阿里云Workbench正式开启Agent时代,用语言描述你的需求,有点类似AI Coding IDE对话方式。
比如查看当前目录,他会询问你是否执行命令,执行完成后会智能建议下一个命令,以后类似修改目录权限,或者执行多个命令可能无需外部查找了,直接描述需求,比如修改nginx配置,自动的帮你完成。
阿里云上线Agent工作台,开启AI运维第一步
具体的详细说明如下:
阿里云上线Agent工作台,开启AI运维第一步
快去试试吧

前沿技术大模型技术新闻资讯

突然发现,腾讯这个产品展示了 AI 演进的方向

2026-3-19 4:38:44

前沿技术大模型技术新闻资讯

Claude Code 记忆体系大升级!

2026-3-19 6:36:04

0 条回复 A文章作者 M管理员
    暂无讨论,说说你的看法吧
购物车
优惠劵
搜索