大家好!今天要聊的这篇论文特别有意思——它让LLM从单打独斗的推理者,进化成了会带团队的项目经理。微软研究院提出了一种全新的推理范式:AsyncThink(异步思维)。

想象一下:你面对一道复杂数学题,不是一个人死磕,而是能瞬间召唤3-4个"分身"同时从不同角度进攻,还能动态调配任务、合并成果。这不是科幻,而是LLM通过强化学习学会的真本事。
🤔 为什么需要"异步思维"?
传统LLM推理就像一条单行道:Chain-of-Thought(CoT) 必须一个字一个字按顺序生成。虽然有效,但效率低下。近年来流行的并行思考(Parallel Thinking) 虽然能生成多条独立推理路径再投票表决,但存在致命短板:

图1:三种思维范式的本质区别。AsyncThink的精髓在于"动态组织"——不是简单地并行,而是学会何时分叉、何时聚合
-
延迟陷阱:必须等最慢的那条路径完成 -
僵硬结构:手工设计的固定流程,无法根据问题难度自适应调整 -
学习困境:难以通过强化学习优化组织结构
🎭 核心方法:Organizer-Worker协议
论文的天才之处在于:把复杂的并发控制转化为纯文本协议,无需修改模型架构!
角色分工
|
|
|
|
|---|---|---|
| Agent |
|
|
| Agent Pool |
|
|
| Organization Policy |
|
|

表1:Agentic Organization概念与计算机系统的优雅类比
四大动作标签
整个系统通过四个简单的文本标签实现复杂协同:
-
<FORK-i>子任务描述</FORK-i>:组织者向空闲工人i分配子查询 -
<JOIN-i>:组织者等待工人i返回结果并合并 -
<ANSWER>最终答案</ANSWER>:终止推理 -
Think:组织者自己继续思考

图2:AsyncThink的完整 thinking protocol。注意看 organizers 如何像项目经理一样动态调配任务
🏋️ 两阶段训练:从模仿到创新
Stage 1:冷启动格式学习
问题来了:现有语料库压根没有这种Fork-Join对话数据,怎么办?
解决方案:用GPT-4o合成数据!具体步骤:
-
分析每个查询,识别"条件独立"的思维片段 -
生成符合协议格式的organizer-worker对话轨迹 -
过滤格式错误的数据
关键技巧:为避免模型只学到单一模式(如总是先Fork再Join),研究者随机采样动作序列作为提示,强制模型探索多样化结构。
Stage 2:强化学习优化

图3:专为AsyncThink设计的RL框架。注意episode包含多条trace,但共享同一个优势函数
奖励设计三板斧:
-
准确率奖励:答案正确给1分,错误给0分 -
格式奖励:出现重复Fork、线程池溢出等错误直接给大惩罚 -
并发奖励:这是精髓!
目标:鼓励模型让workers并行跑起来,而不是 sequential 地一个个用!

📊 实验结果:全方位碾压
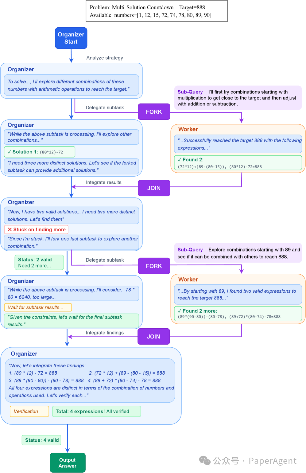
1. 多解Countdown任务
在这个需要找出4种不同解法的算术游戏中,AsyncThink展现出惊人优势:

图5:"≥a Correct"表示成功找到a个不同解。AsyncThink在"全部正确"指标上达到89.0%,远超基线的68.6%和70.5%
2. 数学竞赛推理

表2:关键数据——AsyncThink用更短延迟达到同等甚至更高准确率,延迟降低28%!
3. 跨领域泛化能力(最惊喜的部分!)
当只在Countdown任务上训练的AsyncThink被直接扔到Sudoku、图论、遗传学等完全陌生的领域时,它依然能熟练使用Fork-Join策略!

表4:零样本泛化到Sudoku任务。注意模型从未见过Sudoku数据,却自发学会了如何分解这个新问题
🔍 案例研究:它到底怎么想的?
案例1:Countdown的多阶段分治

图8:真实推理轨迹。Organizer先派worker探索乘法路径,自己同时找其他组合,发现差距后又动态发起新子任务
案例2:几何题的并行探索

图9:面对四面体几何题,organizer同时fork三个worker用不同方法(向量法、重心法、假设法),最后交叉验证得到一致答案
案例3:跨领域泛化


图10-11:未经训练的图论和遗传学问题,AsyncThink依然能正确分解任务。这证明它学的是"如何组织"的元能力
📈 训练动态揭秘
通过监控RL训练过程,可以看到模型如何进化:

图6:训练过程中的关键指标变化。注意并发比率先降后升,说明模型经历了从"瞎试"到"有策略地并行"的转变
The Era of Agentic Organization: Learning to Organize with Language Models
https://arxiv.org/abs/2510.26658
https://aka.ms/GeneralAI


